Willkommen in Teil 42 der Forumsreihe „QGIS für Pilzfreunde“!
Dieser Beitrag entstand mit QGIS 3.16 unter Windows 10.
Hier die Übersicht über alle Teile dieser Forumsreihe.
Heutiges Ziel:
Es sollen mehrere Shapefiles in ein Geopackage überführt werden.
Warum Geopackages anstelle von Shapefiles?
- Geopackages sind wesentlich mächtiger und praktischer als Shapefiles:
- Man kann viele Geodatenlayer und Tabellen in einem einzigen Geopackage unterbringen.
- Ein Geopackage stellt nur eine einzige Datei dar und ist dadurch einfacher zu handhaben, z.B. zu verschicken.
- Spaltennamen in Geopackage-Layern dürfen länger als 10 Zeichen sein.
- Shapefiles sind auf einfache Weise in ein Geopackage überführbar.
- Der Darstellungsstil ist bei Geopackages definierbar; bei Shapefiles wird er anfangs zufällig gewählt.
Die Vorgehensweise im Einzelnen (verwendete QGIS-Werkzeuge)
- Ein erstes Geopackage strassen_und_wege.gpg erzeugen und gleichzeitig den Layer strasse einbetten.
- Weitere Layer dem Geopackage strassen_und_wege.gpg hinzufügen.
- Stil eines Layers festlegen, in der Datenbank speichern und als Vorgabestil vorsehen.
Los geht's:
1. Ein erstes Geopackage strassen_und_wege.gpg erzeugen und gleichzeitig den Layer strasse einbetten
Ausgangspunkt ist Bild 1 mit dem Projekt-KBS ETRS89 / UTM-Zone 32N = EPSG:25832. Links im Layerfenster habe ich die für das vorgesehene Geopackage vorgesehenen Layer mit rotem Rechteck gekennzeichnet:
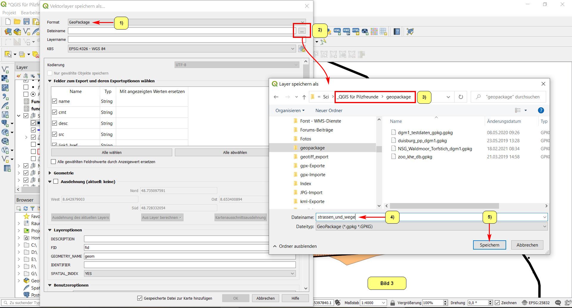
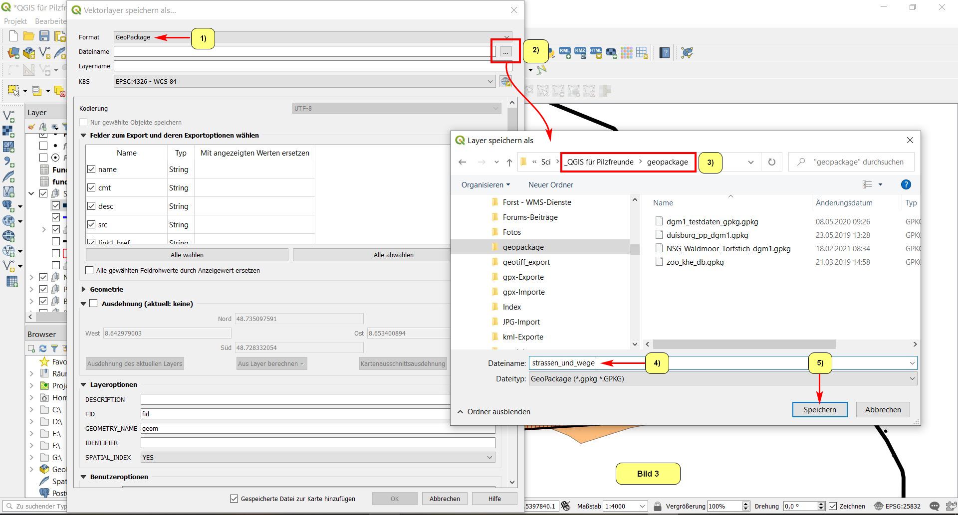
Wir beginnen mit dem Shapefile-Layer strasse und exportieren ihn via Objekte speichern als...
Im nächsten Menü selektieren wir oben Geopackage (1) und clicken den Browse-Button (2).
Im sich öffnenden Fenster manövrieren wir zu dem für Geopackages von uns vorgesehenen Ordner (3),
tragen als passenden Geopackage-Namen strassen_und_wege ein (4) und bestätigen mit Speichern (5):
Zurück im vorhergehenden Menü tragen wir als passenden Layernamen strasse ein, wählen als Layer-KBS das Projekt-KBS (1), machen einen Haken bei Gespeicherte Datei zur Karte hinzufügen (2) und bestätigen mit OK (3):
Als Ergebnis bekommen wir im Layerfenster den Geopackage-Layer strassen_und_wege strasse.
Mit einem Doppelclick darauf gelangen wir in die Layereigenschaften und nehmen eine passende Symbolisierung und Beschriftung vor. Das Ergebnis könnte dann im Kartenfenster wie folgt aussehen (roter Pfeil):
2. Weitere Layer dem Geopackage strassen_und_wege.gpg hinzufügen
Wir gehen dabei entsprechend dem oben beschriebenen Layer-Export vor. Allerdings ist das vorgesehene Geopackage bereits vorhanden und wir müssen es gemäß 7 (4) lediglich selektieren. Die Bilder 6 bis 8 zeigen das Vorgehen für den Layer zugangsweg:
Insgesamt werden vier Layer in das Geopackage integriert, wie das rote Rechteck es im Layerfenster zeigt.
Die Karte kann schließlich, wie es in Bild 9 zu sehen ist, aussehen:
3. Stil eines Layers festlegen, in der Datenbank speichern und als Vorgabestil vorsehen
Will man den Stil eines Geopackage-Layers vorgeben, damit er bei seinem erstmaligen Öffnen genau in diesem Stil (Farbe, Liniendicke, Beschriftung etc.) angezeigt wird, geht man wie folgt vor (hier im Beispiel der Layer strasse![]()
Im Layereigenschaften-Menü manövriert man zum Untermenü Symbolisierung (2) und klappt unten Stil auf (3):
Im Kontextmenü selektiert man Speichere Stil:
Daraufhin öffnet sich das Menü Layerstil speichern. Hier klappt man ganz oben neben Stil speichern auf und selektiert In Datenbank (Geopackage):
Nun trägt man noch einen passenden Namen für den Stil ein (1), macht einem Haken bei Als Vorgabestil für diesen Layer verwenden und schließt mit OK ab:
Wichtige Notizen
- Empfehlenswerte Tutorials zum Thema:
Christian Müller: QGIS-Analyst: GeoPackage
Marshal Mappers: Ein Geopackage mit Feature-Layer und Tabelle erstellen
Das war's für heute!
Viel Freude beim Anschauen!
Bernd
Hiermit möchte ich die Beiträge für die Wintersaison 2020-2021 beenden
Meine Ausrüstung vor Ort
Android-Smartphone Moto G7 Plus mit folgenden, für die Kartierung benutzten Komponenten:
-
MeinePilze - Pilzbestimmungs-App zum Erstellen der Fundlisten etc. Die Funde sind automatisch georeferenziert.
-
Locus Map - GPS-App zur Darstellung des Kartierungsgebietes mit sämtlichen Pflanzengesellschaften, Biotopen, Tracks, Wegpunkten. Außerdem zur Erstellung von Tracks und georeferenzierten Fotos.
Literatur
Dierßen, B. & K. Dierßen (1984): Vegetation und Flora der Schwarzwaldmoore.‑ Beih. Veröff. Naturschutz Landschaftspflege Bad.‑Württ., 39: 1‑512
Dierßen, K. (1990): Einführung in die Pflanzensoziologie (Vegetationskunde)
Grossmann, A. (1985): Die Höheren Pflanzen und Moose des Bannwaldes Waldmoor-Torfstich, ihre Vergesellschaftung und ihre Standorte. In: Der Bannwald "Waldmoor‑Torfstich".‑ Mitt. forstl. Versuchs‑ und Forschungsanstalt Bad.‑Württ., "Reihe Waldschutzgebiete", 3: 29-51
HAAS, H. & G. KOST (1985): Basidiomycetenflora des Bannwaldes "Waldmoor-Torfstich". In: Der Bannwald "Waldmoor‑Torfstich".‑ Mitt. forstl. Versuchs‑ und Forschungsanstalt Bad.‑Württ., Reihe Waldschutzgebiete, 3: 105-123
Oberdorfer, E. (1992): Süddeutsche Pflanzengesellschaften - Teil I: Fels- und Mauergesellschaften, alpine Fluren, Wasser-, Verlandungs- und Moorgesellschaften.
Oberdorfer, E. (1992): Süddeutsche Pflanzengesellschaften - Teil IV: Wälder und Gebüsche
Glossar, Abürzungen
ASCII - American Standard Code for Information Interchange
Biotop - Charakteristischer Lebensraum in der Natur mit Tieren, Pflanzen und Pilzen
Bulte - Über dem Wasserspiegel zeitweise überschwemmter Moorbereiche (Hoch- und Übergangsmoore) herausragende Erhebungen. Sie sind mit Moosen
(Polytrichum, Sphagnum), Wollgräsern (Eriophorum).und/oder Moosbeeren (Oxycoccus) bewachsen.
BW – Baden-Württemberg
Canvas - Fenster; Landkarte; Anzeige; Leinwand; Kartenfenster
CSV - Comma Separated Values; einfach strukturierte Textdatei
DGFM - Deutsche Ges. für Mykologie
DGM – Digitales Gekändemodell, Gebäude und Bewuchs sind eliminiert
DGMx - Digitales Geländemodell mit x Metern Gitterweite
DHDN - Deutsches Hauptdreiecks-Netz; Bessel-Ellipsoid mit dem Zentralpunkt Rauenberg; geodätisches Bezugssystetem "Datum" Potsdam
DOM – Digitales Oberflächenmodell
EPSG - European Petroleum Survey Group Geodesy
ETRS89 / UTM (Universal transverse Mercator) - Flächengetreues KBS in der Einheit Meter, d.h. geeignet zum Messen von Strecken und Flächen kleinerer Areale, z.B. Strecken- und Flächenmessungen in Größenordnungen, die durch die topografischen Karten 1:25000, 1:50000, 1:100000 abgedeckt sind
Fazies - Aspektwechsel innerhalb gleichartiger Bestände (Dierßen 1990)
Feature-Layer (Eigenschaften-Layer) - Punkt-, Linien- oder Polygon-Layer (Flächen-Layer)
Gauss-Krüger - Flächengetreues KBS in der Einheit Meter, allerdings inzwischen vielfach durch ETRS89 / UTM ersetzt worden
Geodäsie - Wissenschaft von der Vermessung der Erdoberfläche
Geografische Koordinaten - Sie beschreiben einen geografischen Punkt auf der Erdoberfläche in Grad (z.B. in Grad/Minuten/Sekunden oder Grad mit Nachkommastellen)
Geopackage - SQL-Datenbank, mächtiger und praktikabler als Shapefiles
Georeferenzierung (Geocodierung, Verortung, Geotagging) - Einen Datensatz, z.B. ein Foto oder eine Karte, mit Koordinaten versehen
GIS – Geoinformationssystem
GNSS - Global Navigation Satellite System
Google Maps - Online-Kartendienst von Google LLC
GPX (GPS eXchange Format) – für Datenaustausch mit GPS-Empfängern
GRASS - Geographic Resources Analysis Support System
HTML - Hypertext Markup Language
KBS - Koordinatenbezugssystem
Koordinatenbezugssysteme - Sie bestehen immer aus der Paarung Geodätischen Bezugssystem ("Datum") und dem Koordinatensystem, getrennt durch Schrägstrich. Gebräuchliche KBS:
- DHDN / 3GK = Datum Potsdam / 3 Grad Streifensystem Gauss-Krüger
- WGS84 / Lat-Lon = WGS84-Datum / Breitengrad-Längengrad
- ETRS89 / UTM = ETRS89-Datum / UTM-Koordinatensystem
KML (Keyhole Markup Language) - Austauschformat für Geodaten, vorgesehen für Google Earth (aber auch für GPS-Empfänger nutzbar)
KMZ - dasselbe wie KML, lediglich in komprimierter Form
Layer - Ebene
Lidar (Light Detection And Ranging) – Laser-Scan der Geländeoberfläche
LiMT – Linke Maustaste
LUBW - Landesanstalt für Umwelt Baden-Württemberg
Map Canvas - Kartenfenster, also der Bereich, in dem die Karte angezeigt wird
m.ü.NN. - Meter über Normal Null
Multipolygon - Wenn die Objekte keine gemeinsame Grenze haben, wird ein Multipolygon-/Multipolylinien-/Multipunktobjekt erzeugt.
NSG, nsg - Naturschutzgebiet
ONB - Obere Naturschutzbehörde
Open Data – Für jedermann frei nutzbar zur Verfügung gestellte Daten
OSM – OpenStreetMap
Passpunkte – Referenzpunkte beim Georeferenzieren von Karten
PflGes - Pflanzengesellschaft
Plugins - Programmerweiterungen
Projektbereich - Gesamtbereich des QGIS-Projektes im Rechner, beinhaltet das gesamte "Ordnergebäude" inklusive der Projektdateien und aller Daten; hier in der Forumsreihe ist es der Ordner \_QGIS für Pilzfreunde\ mit sämtlichen Unterordnern und Dateien. Will man ein QGIS-Projekt auf einem anderen Rechner laufen lassen, so braucht man lediglich den Projektbereich zu kopieren!
Projektdatei - Datei mit Endung .qgs, über die QGIS gestartet wird. Sie enthält die Projekteigenschaften, die Verknüpfungen zu den im Projekt enthaltenen Layern und vieles mehr. Sie enthält jedoch nicht die Daten
Projiziertes KBS - entsteht durch Kartenprojektion in die Ebene. Beispiele UTM, Gauss-Krüger. Zum Messen geeignet.
QGIS – Kostenfreies, sehr mächtiges
GIS
Pflanzengesellschaft - Spezifische Gruppe von Pflanzen mit gleichen ökolog. Ansprüchen und mit Wechselbeziehungen zueinander
ReMT – Rechte Maustaste
Rasterlayer - Layer, bestehend aus bildhaften, pixelcodierten Geodaten.
Schummerung – Pseudo-3D-Darstellung durch Schattenwurf.
SQL - Structured Query Language, Sprache für Datenbankstrukturen
SQL-Abfrage (SQL Query) - Wird in QGIS mit Hilfe des Abfrage-Editors erzeugt
Shape, Shapefile - Datei zum Darstellen von Punkten, Linien und Polygonen (Flächen).
Tiles – Karten in Form sogenannter „Kacheln“.
URL – ein Internet-Link oder die Adresse einer Website.
Vektorlayer - Layer, bestehend aus vektorcodierten Geodaten, d.h. aus Punkten, Linien und Polygonen (Flächen).
UTM - Universal Transverse Mercator-Koordinatensystem, siehe ETRS89.
Vektorlayer - Layer, bestehend aus vektorcodierten Geodaten, d.h. aus Punkten, Linien und Polygonen (Flächen)
Verschneidung - Überlagerung von zwei oder mehr Layern. Das Ergebnis beinhaltet sozusagen die Gemeinsamkeiten der Eingabelayer.
WFS - Web Feature Service
WGS84 - World Geodetic System 1984. Meistbenutztes Bezugssystem für geografische Koordinaten.
WGS 84 EPSG:4326 – globales KBS, bei GPS-Empfängern verbreitet, nicht zum Messen geeignet
WGS 84/ Pseudo-Mercator EPSG:3857 – globales KBS für WMS-Einbindungen, nicht zum Messen geeignet
WMS (Web Map Service) – Internet-Schnittstelle für Landkarten
